- 易迪拓培训,专注于微波、射频、天线设计工程师的培养
CST仿真中遇到错误“not  MWS  Co-simulation”
录入:edatop.com 点击:
我在仿真中遇到这样的错误,是这么回事?

还有一个问题是,当我仿真时,出现这样的错误:
unable to creat temporary directory
是什么原因?
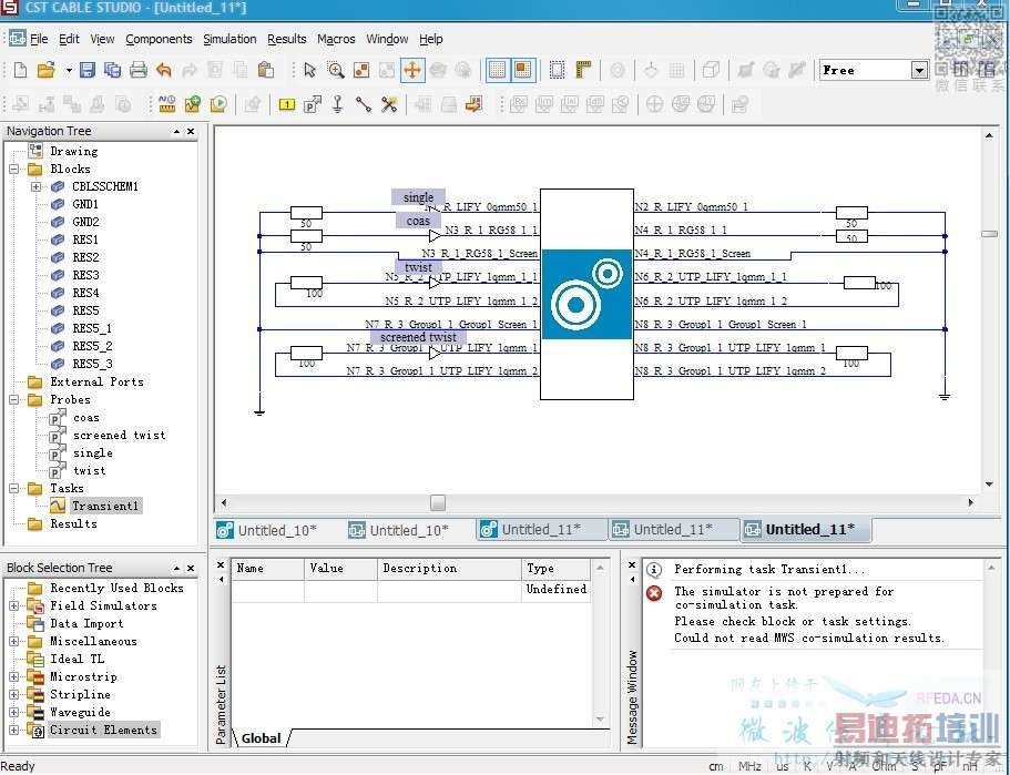
上传模型。不想再说了
模型是这样的:

麻烦帮忙解答一下,我就卡在这里了。拜托了!上面的错误是这么回事
问你几个问题哦
1.那个MWS里的block有端口么?如果有,是不是已经完成了仿真?
2.“unable to creat temporary directory ”,你用的是哪个版本?CST是可以支持中文路径的,除非你的版本过低,或者,该磁盘空间不足
3.添加的TASK,为什么要添加transient,能说说为什么吗?
我想问的是你2D (TL) modeling中的coupling to 3D field solverl选项是怎么设置的?
只有transient才能协同仿真
task不用transient也可以吧,用那个S-parameter的
S-参数好像不能协同仿真,我刚试了下
我之前就是联合仿真的S参数,关键是那个block一定要先在时域把S参数算出来
多谢各位指点!嘿嘿,弄出来了!辛苦啦!1
刚接触CST,也遇到了这个问题,请教各位:
在Cable Studio中增加的MW Studio block,其应该包括什么呢?
申明:网友回复良莠不齐,仅供参考。如需专业解答,请学习易迪拓培训专家讲授的CST视频培训教程。
上一篇:关于CST MWS看一段频率内的轴比问题
下一篇:关于CST MWS中的探针

