- 易迪拓培训,专注于微波、射频、天线设计工程师的培养
PCB背钻孔板主要应用于何种领域呢?
关于PCB背钻工艺,易迪拓培训(edatop.com)已经说了很多篇文章的内容了,那么,背钻孔板到底应用于何种领域呢?下面来详细解答:
背板主要应用于通信设备、大型服务器、医疗电子、军事、航天等领域。由于军事、航天属于敏感行业,国内背板通常由军事、航天系统的研究所、研发中心或具有较强军事、航天背景的PCB制造商提供;在中国,背板需求主要来自通信产业,现逐渐发展壮大的通信设备制造领域。
在Allegro中实现背钻文件输出
1、首先选中背钻Net,定义长度。在菜单栏中点Edit-Properties,打开对话框Edit property,如下图:

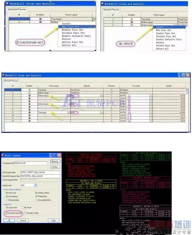
2、在菜单中点:Manufacturing→NC→ Backdrill Setup and Analysis,如下图:

3、背钻可以从top层开始,也可以从Bottom层开始。高速信号上的连接管脚和VIA都需要做背钻。设置如下:

4、钻孔文件如下:

5、将背钻钻孔文件和背钻钻孔深度的表格一起打包发给PCB厂,背钻深度表格需手动填写

相关的一些属性Properties
1、BACKDRILL_MAX_PTH_STUB(net):在constraint manager里面需要给背钻的网络赋予BACKDRILL_MAX_PTH_STUB属性,只有设置了属性,软件才会识别为这个网络需要考虑背钻。在constraintmanager→net→general properties →worksheet→backdrill项,选择需要的项目并单击鼠标右键,在弹出的快捷菜单中选择change命令,输入maximum stub的值即可。Stub的计算原则为top和bottom两面的stub都会被计入到最大的stub长度里面。
2、BACKDRILL_EXCLUDE属性:定义了这个属性后,相关的目标就不进行背钻,此属性可以赋给symbol,pin,via,甚至可以在建库的时候就附上属性。
3、BACKDRILL_MIN_PIN_PTH属性:确保最小的通孔金属化的深度。
4、BACKDRILL_OVERRIDE属性:用户自定义backdrill的范围,这也是比较有用的一个方法,尤其是针对结构简单,背钻深度一致的设计。
5、BACKDRILL_PRESSFIT_CONNECTOR属性:这是针对压接件的设置属性,一般情况下,背钻会识别压接器件,不会从器件面背钻,如果要求两面背钻,压接器件必须赋予BACKDRILL_PRESSFIT_CONNECTOR属性。用于压接器件,要求单面或者双面背钻背钻时,指定这个参数后,背钻深度不会进入压接器件必需的有效连接区域。值<value1:value2>,其中values=pin contact range,这个值必须从压接器件厂家得到。
针对背钻的属性都设置完成后,就是对背钻的分析了,启动菜单命令:manufacture→NC backdrill setup and analysis,启动背钻界面分析窗口,选择new pass set,设置一些背钻的参数,分析之后会产生报告,有冲突的地方都会有详细说明。
如果分析没有问题,那么背钻的设置就全部完成了, 需要在后处理的光绘输出阶段如NC-Drill legend和NC Drill的窗口中选择include backdrill,然后执行生成背钻钻孔孔位图和钻孔文件。
射频工程师养成培训教程套装,助您快速成为一名优秀射频工程师...

