- 易迪拓培训,专注于微波、射频、天线设计工程师的培养
科普贴:关于NFC标准问题及兼容索尼FeliCa标准
近期消息,传言即将推出的iPhone 7专门针对日本用户推出采用FeliCa技术的移动支付服务,引起业内关注的同时也引起了小编的注意,因为一些“不明真相”的传统媒体采用了“iPhone 7采用FeliCa技术而非NFC技术”的字眼,那么NFC技术和FeliCa到底有什么区别和关系呢?
众所周知,NFC技术(Near Field Communication,NFC)是一种短距离高频的无线通信技术,允许电子设备之间进行非接触式点对点数据传输交换数据。这个技术由免接触式射频识别(RFID)演变而来,并向下兼容RFID,工作频率为13.56MHz。FeliCa则是由Sony所开发出来的非接触式IC卡技术,广泛应用于日本。基础介绍仅仅一笔带过,下面来看NFC的标准兼容。
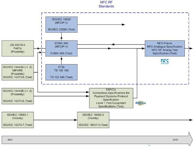
据NFC产业网了解,NFC的规范制定取至于RFID13.56MHz的频段,早期运用此频段包括Philips Mifare(ISO1443A)、ISO1443B、ISO15693、ISO18000-3及Sony FeliCa。由于非接触卡应用于个人数据识别或电子付费系统中强调于安全机制,而近乎于贴近卡片阅读器系统的近场通信于是将13.56MHz中短距系统的部分加以整合,所以最后市场上所见的即为Philips Mifare (ISO1443A)及Sony FeliCa,早期这两家系统各自发展互不兼容,直到后来才将两种规格合并并制定了NFC规范ECMA340/ISO18092。
那么从时间维度上看,第一个NFC射频标准是基于ISO/IEC14443A与JISX6319-4(FeliCa)空中接口的ECMA340。之后,ECMA340被编入标准ISO/IEC18092。与此同时,卡组织(Europay,Mastercard,Visa)也开始推广基于ISO/IEC14443A与ISO/IEC14443B的付费标准EMVCo。之后在NFC Forum上,两大群体将空中接口一致化,并分别命名为NFC-A(基于ISO/IEC14443A),NFC-B(基于ISO/IEC14443B)以及NFC-F(基于FeliCa)。

(NFC标准的沿袭)
所以NFC技术已通过成为ISO/IEC IS 18092国际标准、EMCA-340标准与ETSI TS 102 190标准,其标准兼容了索尼公司的FeliCaTM标准,以及ISO 14443 A,B,也就是使用飞利浦的Mifare标准,在业界简称为TypeA,TypeB和TypeF。
因此,显而易见FeliCa是NFC的标准之一,理论上而言NFC是完全可以兼容FeliCa技术的,但在现实中,由于协议等各种原因支持NFC的设备并不一定支持FeliCa,所以我们说一个设备支持NFC,可以是包括对于FeliCa的支持,也可以不包括。也因此,就算苹果iPhone 7支持日本的公交地铁,采用了FeliCa技术,也只是支持协议和OS应用层面上的问题,同样也是基于NFC功能来实现的。说到底,索尼也是NFC技术的发明者之一啊!不过关于日本版的NFC SE芯片为了应用开发的方便性和兼容性,会不会从NXP换成Sony,那就不得而知了!
PS:文中资料部分来源于百度百科。
推荐微信公众号,NFC日报:nfcdaily 移动支付网:mpaypass
NFC天线设计,13.56MHz RFID天线设计培训课程套装,让天线设计不再难
上一篇:万事达卡携台湾移动支付推HCE移动支付服务t wallet+
下一篇:联通推出手机NFC羊城通服务 电信、移动紧随其后


