- 易迪拓培训,专注于微波、射频、天线设计工程师的培养
Problem with creating a transformer using CoilSys - ADS 2017
录入:edatop.com 点击:
Hi all,
I have a problem when create a transformer using CoilSys addon in ADS 2017.
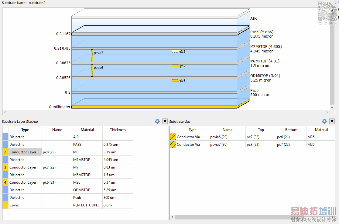
My transformer has W = 3um, S= 3um, the outer dimension are 200um, the primary and secondary turn are 3.
I have setup the length unit in ADS in micrometer, and the substrate is defined in micrometer too. However, when I create this transformer and measure its length in layout, the results are 200mm for the outer dimension, and 3mm for the transformer width. I do not know what is wrong with my setup.
I have attached my setup, substrate and the transformer layout screenshots.
Please advise me regarding what I should do to solve this problem
Thank you very much
I have a problem when create a transformer using CoilSys addon in ADS 2017.
My transformer has W = 3um, S= 3um, the outer dimension are 200um, the primary and secondary turn are 3.
I have setup the length unit in ADS in micrometer, and the substrate is defined in micrometer too. However, when I create this transformer and measure its length in layout, the results are 200mm for the outer dimension, and 3mm for the transformer width. I do not know what is wrong with my setup.
I have attached my setup, substrate and the transformer layout screenshots.
Please advise me regarding what I should do to solve this problem
Thank you very much
What is the unit of the library where you created the coils?
Options > Technology > Technology Setup
Maybe the Coilsys artwork code assumes μm and doesn't check the actual library unit.
It is millimeter and when I change it to micrometer, the Coilsys works well.
Thank you very much for your help
申明:网友回复良莠不齐,仅供参考。如需专业帮助,请学习易迪拓培训专家讲授的ADS视频培训课程。
上一篇:Question about Tantalum Film Resistor in ADS
下一篇:ADS EM simulation: where should I place ports?
ADS培训课程推荐详情>>
国内最全面、最专业的Agilent ADS培训课程,可以帮助您从零开始,全面系统学习ADS设计应用【More..】
- Agilent ADS教学培训课程套装
- 两周学会ADS2011、ADS2013视频教程
- ADS2012、ADS2013射频电路设计详解
- ADS高低阻抗线微带滤波器设计培训教程
- ADS混频器仿真分析实例视频培训课程
- ADS Momentum电磁仿真设计视频课程
- ADS射频电路与通信系统设计高级培训
- ADS Layout和电磁仿真设计培训视频
- ADS Workspace and Simulators Training Course
- ADS Circuit Simulation Training Course
- ADS Layout and EM Simulation Training Course
- Agilent ADS 内部原版培训教材合集
